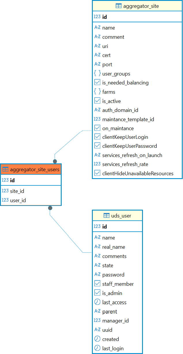
Таблица: aggregator_site_users
Таблица добавлена в Termidesk версии 6.0.
Назначение таблицы: хранение данных о связи сайтов и пользователей, к которым они относятся.
Перечень полей таблицы aggregator_site_users
| Поле | Описание |
|---|---|
id | Идентификатор |
site_id | Идентификатор сайта |
user_id | Идентификатор пользователя |
Диаграмма таблицы aggregator_site_users
