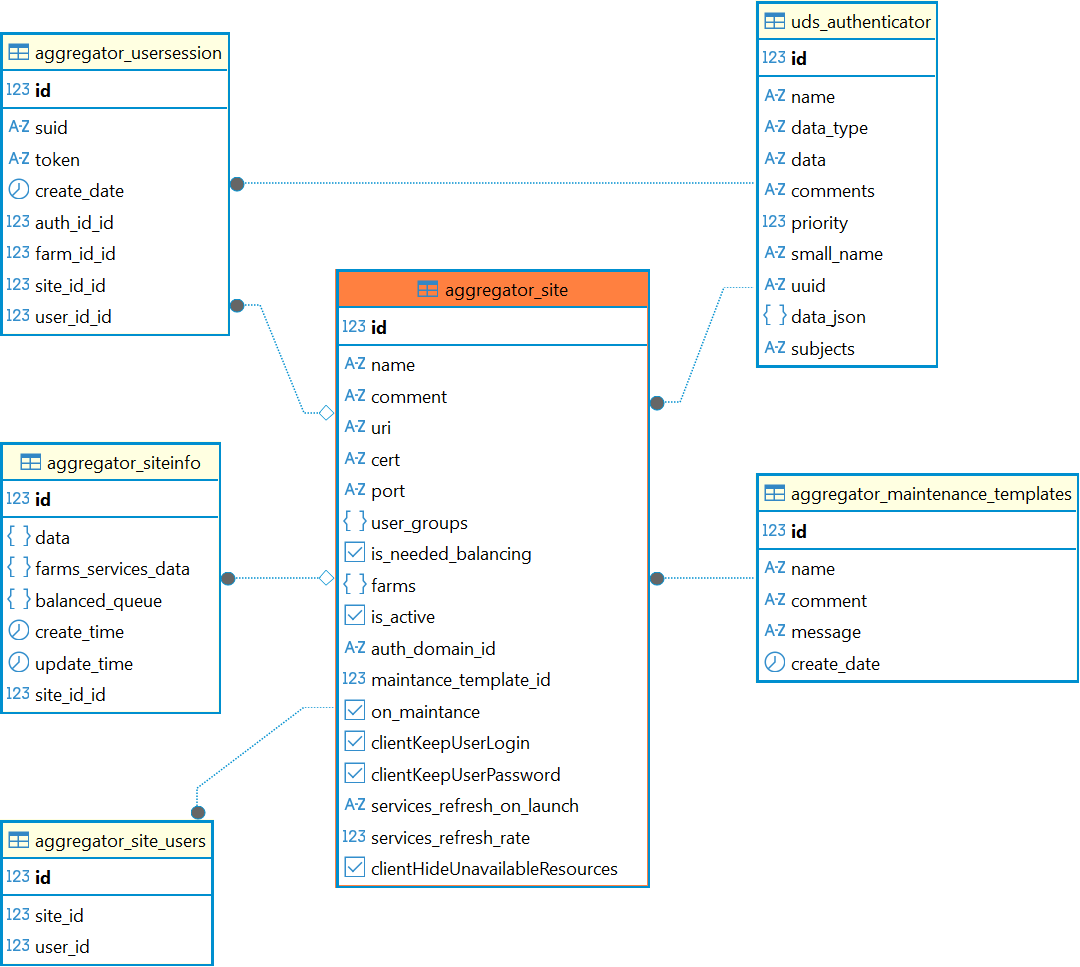
Таблица: aggregator_site
Таблица добавлена в Termidesk версии 6.0.
Назначение таблицы: хранение данных о сайтах.
Перечень полей таблицы aggregator_site
| Поле | Описание |
|---|---|
id | Идентификатор |
name | Наименование сайта |
comment | Комментарий к сайту |
uri | URI-адрес начальной страницы для входа на сайт |
cert | Путь к сертификату |
port | Порт для подключения к сайту |
user_groups | Группа пользователей домена аутентификации |
is_needed_balancing | Флаг, определяет участие сайта в балансировке |
farms | Список ферм, которым назначен сайт |
is_active | Флаг, определяет активность сайта |
auth_domain_id | Идентификатор домена аутентификации |
maintance_template_id | Идентификатор шаблона техобслуживания |
on_maintance | Флаг, определяет состояние техобслуживания сайта |
clientKeepUserLogin | Флаг, управляет сохранением имени пользователя в «Клиенте» при подключении к «Агрегатору» |
clientKeepUserPassword | Флаг, управляет сохранением пароля пользователя в компоненте «Клиент» при подключении к «Агрегатору» |
services_refresh_on_launch | Флаг, управляет обновлением списка ресурсов |
services_refresh_rate | Периодичность (в секундах), с которой будет происходить обновление списка ресурсов в интерфейсе «Клиента» |
clientHideUnavailableResources | Флаг, управляет сокрытием недоступных ресурсов при подключении пользователя к «Агрегатору» |
Диаграмма таблицы aggregator_site
