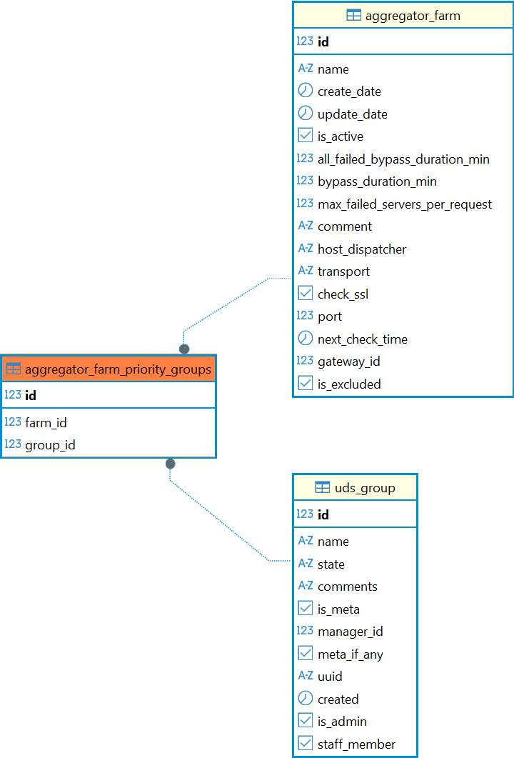
Таблица: aggregator_farm_priority_groups
Таблица добавлена в Termidesk версии 6.0.
Назначение таблицы: хранение данных о связи групп и ферм, к которым они относятся.
Перечень полей таблицы aggregator_farm_priority_groups
| Поле | Описание |
|---|---|
id | Идентификатор |
farm_id | Идентификатор фермы |
group_id | Идентификатор группы |
Диаграмма таблицы aggregator_farm_priority_groups
