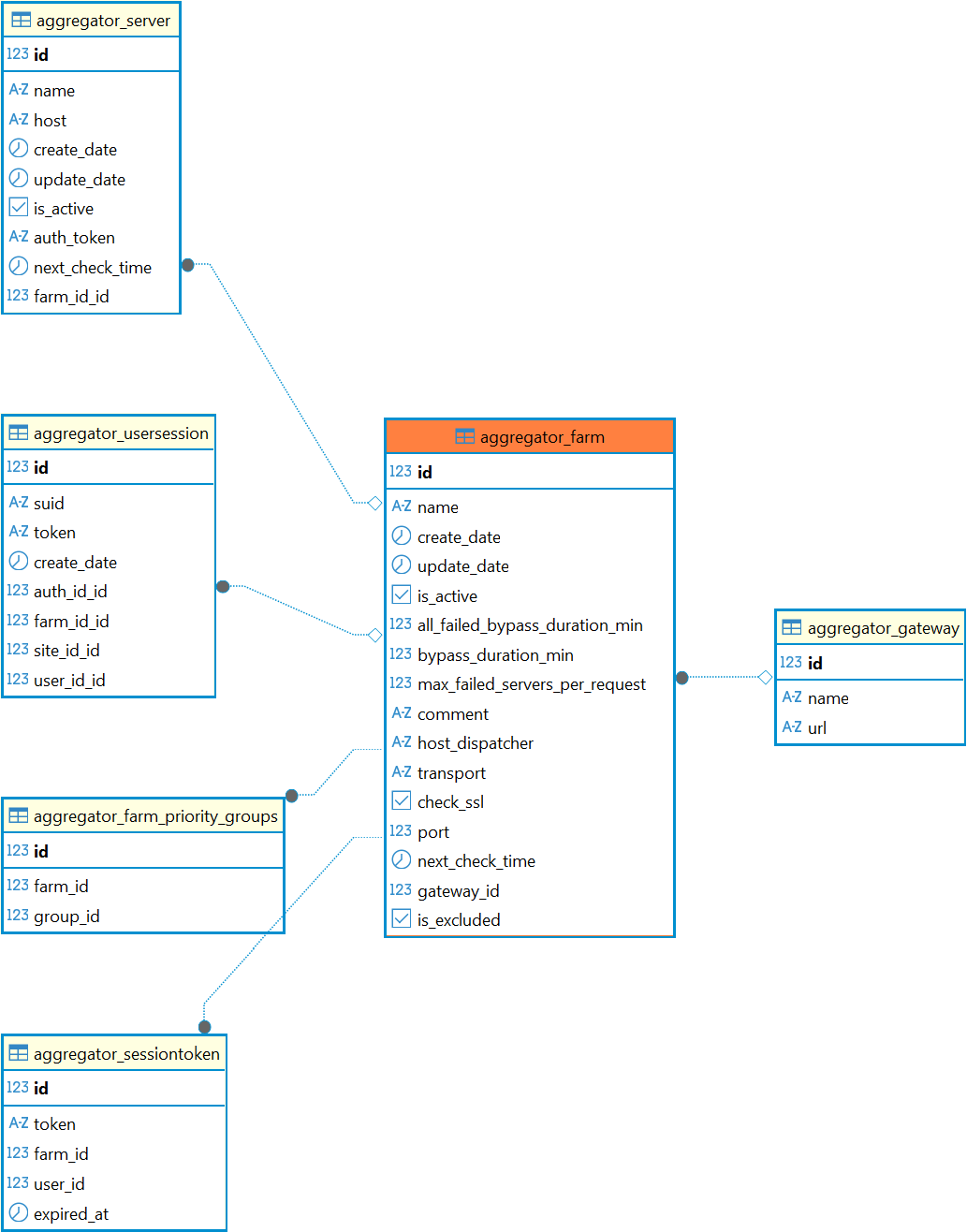
Таблица: aggregator_farm
Таблица добавлена в Termidesk версии 6.0.
Назначение таблицы: хранение информации о фермах.
Перечень полей таблицы aggregator_farm
| Поле | Описание |
|---|---|
id | Идентификатор |
name | Наименование фермы |
create_date | Дата создания |
update_date | Дата последнего обновления |
is_active | Флаг, определяет активность фермы |
all_failed_bypass_duration_min | Время (в минутах), по истечении которого ферма считается неактивной, если она не подтверждает свое активное состояние |
bypass_duration_min | Периодичность опроса фермы (в минутах) для подтверждения ее активности |
max_failed_servers_per_request | Количество неактивных узлов для признания фермы неактивной |
comment | Комментарий к ферме |
host_dispatcher | IP-адрес или FQDN «Универсального диспетчера» |
transport | Протокол, по которому будет происходить подключение к узлу |
check_ssl | Флаг, управляющий проверкой валидности SSL-сертификата |
port | Порт для подключения по протоколу, казанному в параметре |
next_check_time | Время следующего опроса фермы |
gateway_id | Идентификатор «Шлюза» |
is_excluded | Флаг, управляющий состоянием фермы |
Диаграмма таблицы aggregator_farm
