Дерево страниц

Назначение таблицы: хранение данных о пользовательских разрешениях к объектам.

Перечень полей таблицы guardian_userobjectpermission
ПолеОписание
idИдентификатор
object_pkЗначение первичного ключа экземпляра целевой модели 
content_type_idИдентификатор таблицы (модели), на которую ссылается целевое разрешение
permission_idИдентификатор разрешения
user_idИдентификатор пользователя

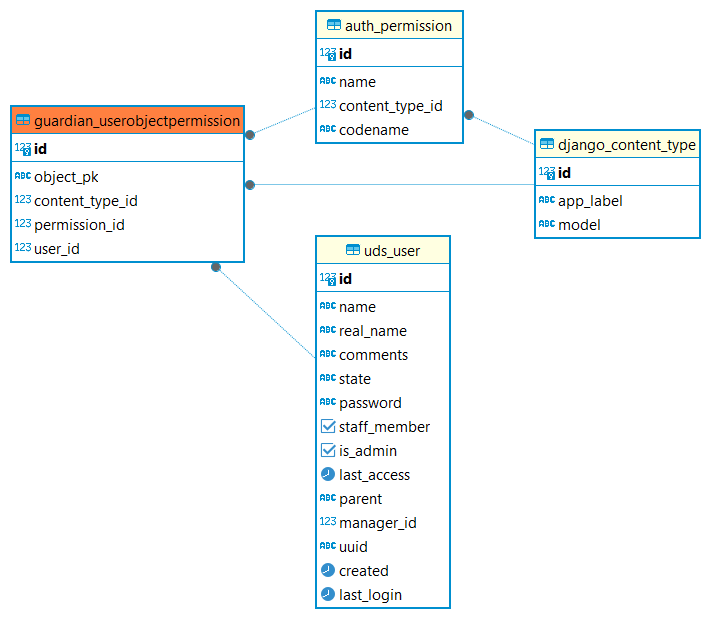
Диаграмма таблицы приведена на рисунке.

Диаграмма таблицы guardian_userobjectpermission