Таблица добавлена в Termidesk версии 6.0.
Назначение таблицы: хранение информации о пользовательских сессиях.
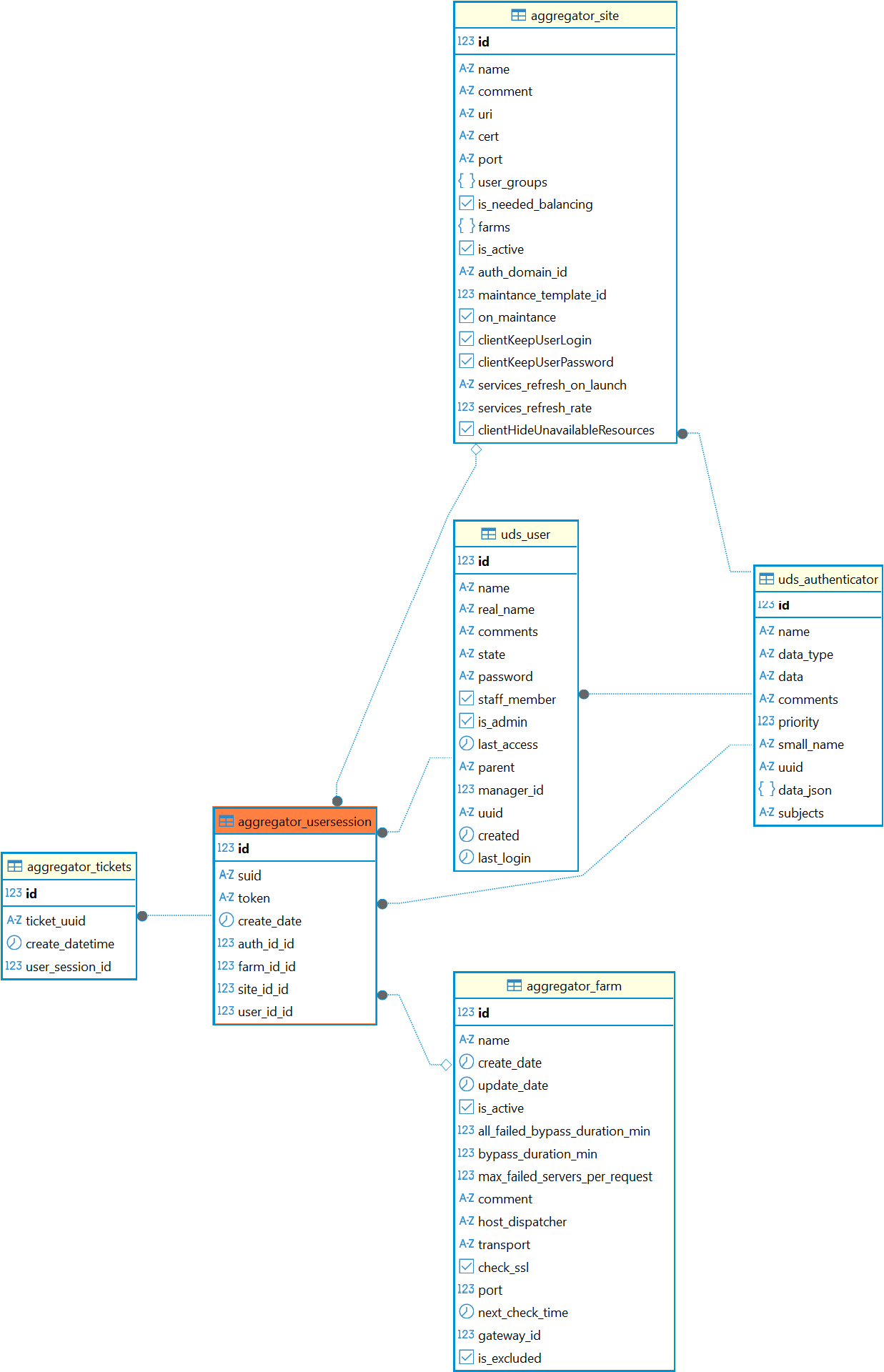
Перечень полей таблицы aggregator_usersession
| Поле | Описание |
|---|---|
id | Идентификатор |
suid | Идентификатор пользовательской сессии |
token | Токен |
create_date | Дата создания |
auth_id_id | Идентификатор домена аутентификации |
farm_id_id | Идентификатор фермы |
site_id_id | Идентификатор сайта |
user_id_id | Идентификатор пользователя |
Диаграмма таблицы aggregator_usersession
