Дерево страниц

Таблица добавлена в Termidesk версии 6.0.

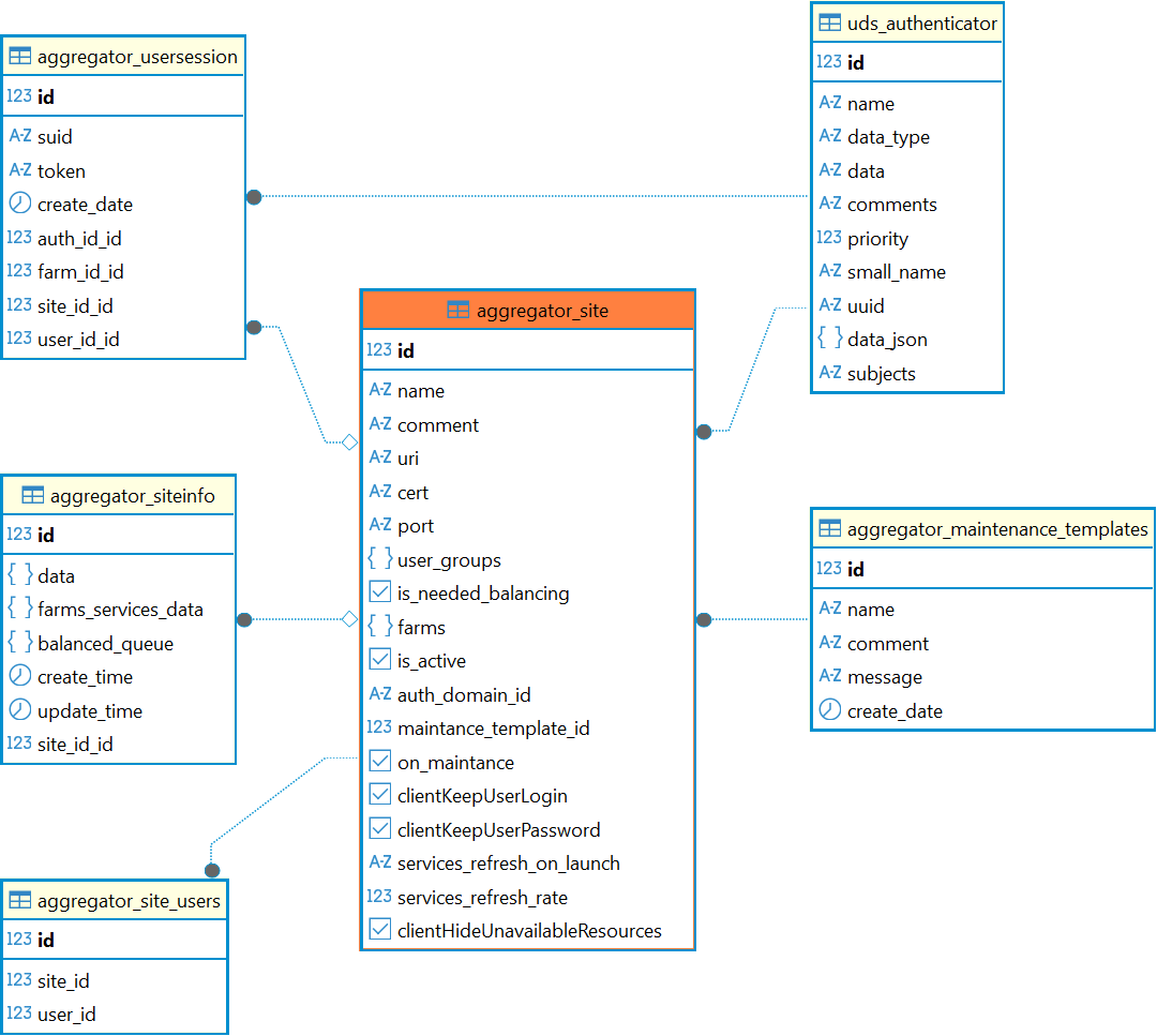
Назначение таблицы: хранение данных о сайтах.

Перечень полей таблицы aggregator_site
ПолеОписание
idИдентификатор
nameНаименование сайта
commentКомментарий к сайту
uriURI-адрес начальной страницы для входа на сайт
certПуть к сертификату
portПорт для подключения к сайту
user_groupsГруппа пользователей домена аутентификации
is_needed_balancingФлаг, определяет участие сайта в балансировке
farmsСписок ферм, которым назначен сайт
is_activeФлаг, определяет активность сайта
auth_domain_idИдентификатор домена аутентификации
maintance_template_idИдентификатор шаблона техобслуживания
on_maintanceФлаг, определяет состояние техобслуживания сайта
clientKeepUserLoginФлаг, управляет сохранением имени пользователя в «Клиенте» при подключении к «Агрегатору»
clientKeepUserPasswordФлаг, управляет сохранением пароля пользователя в компоненте «Клиент» при подключении к «Агрегатору»
services_refresh_on_launchФлаг, управляет обновлением списка ресурсов
services_refresh_rateПериодичность (в секундах), с которой будет происходить обновление списка ресурсов в интерфейсе «Клиента»
clientHideUnavailableResourcesФлаг, управляет сокрытием недоступных ресурсов при подключении пользователя к «Агрегатору»

Диаграмма таблицы aggregator_site