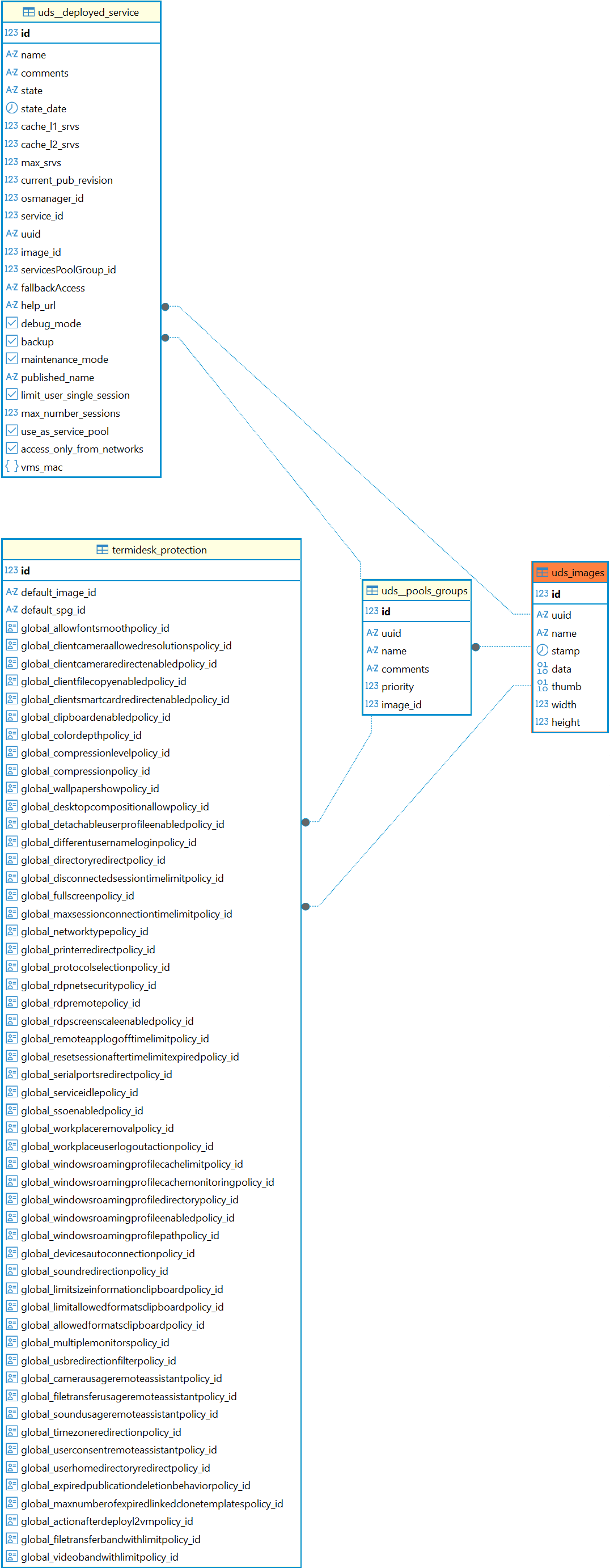
Назначение таблицы: хранение информации о небольших изображениях.
Перечень полей таблицы uds_images
| Поле | Описание |
|---|---|
id | Идентификатор |
uuid | Уникальный идентификатор изображения |
name | Наименование изображения |
stamp | Дата создания |
data | Данные изображения |
thumb | Данные миниатюры изображения |
width | Ширина изображения |
height | Высота изображения |
Диаграмма таблицы приведена на рисунке.
Диаграмма таблицы uds_images
