Дерево страниц

Назначение таблицы: хранение настроек фондов виртуальных рабочих мест. Используется для элементов, которые назначаются пользователю (например, виртуальных машин).

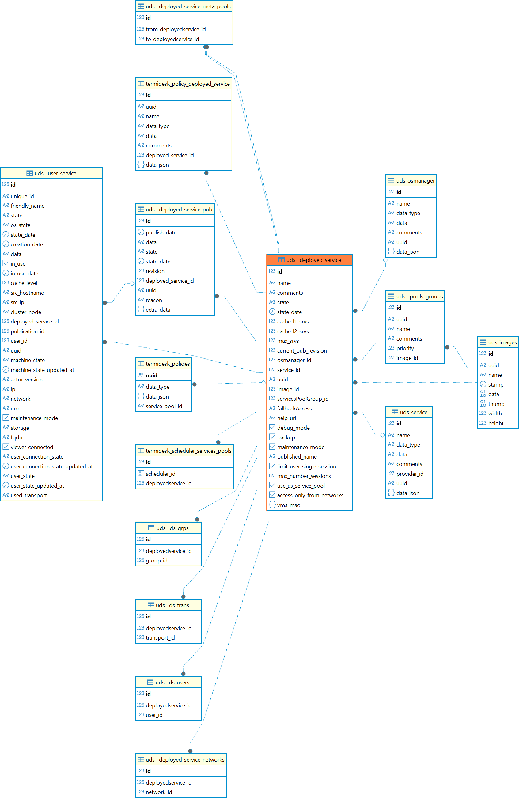
Перечень полей таблицы uds__deployed_service
ПолеОписание
idИдентификатор
nameНазвание фонда виртуальных рабочих мест
commentsКомментарий к фонду виртуальных рабочих мест
stateСостояние
state_dateДата последнего изменения состояния
cache_l1_srvsПараметр определяет, сколько виртуальных рабочих мест поддерживать наготове (запущенными) для быстрого подключения пользователей (кеш 1-го уровня)
cache_l2_srvsПараметр определяет, сколько виртуальных рабочих мест нужно поддерживать в спящем режиме для экономии ресурсов (кеш 2-го уровня)
max_srvsМаксимальное количество виртуальных рабочих мест (назначенных пользователям и в кеше 1-го уровня), которые могут быть развернуты в фонде
current_pub_revisionТекущая ревизия публикации
osmanager_idИдентификатор параметров гостевой ОС для виртуальных рабочих мест фонда
service_idИдентификатор шаблона фонда виртуальных рабочих мест
uuidУникальный идентификатор фонда виртуальных рабочих мест
image_idИдентификатор изображения фонда виртуальных рабочих мест
servicesPoolGroup_idГруппа фонда виртуальных рабочих мест
fallbackAccessРезервное действие по умолчанию для доступа
help_urlURL для связи с поддержкой
debug_modeВключение режима отладки
backupВключить создание резервных копий
maintenance_modeРежим техобслуживания фонда виртуальных рабочих мест
published_name

Добавлено в Termidesk версии 5.1.

Имя публикации

limit_user_single_session

Добавлено в Termidesk версии 6.0.

Параметр ограничивает пользователей одним сеансом терминального сервера

max_number_sessions

Добавлено в Termidesk версии 6.0.

Параметр управляет количеством одновременных сеансов на терминальном сервере

use_as_service_pool

Добавлено в Termidesk версии 6.0.

Использование фонда как сервисного для «метапоставщика»

access_only_from_networks

Добавлено в Termidesk версии 6.0.

Параметр управляет доступом пользователей из связанных сетей

vms_mac

Добавлено в Termidesk версии 6.0.

MAC-адрес ВМ

Значения, которые может принимать параметр «state»
СостояниеОписание
AАктивный
RОжидание удаления
SУдалено
MУдаление

Диаграмма таблицы приведена на рисунке.

Диаграмма таблицы uds__deployed_service