Таблица: uds_service
Назначение таблицы: хранит данные о шаблонах виртуальных рабочих мест.
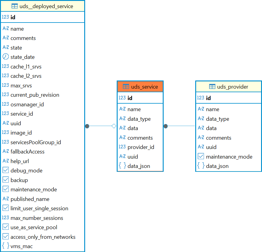
Перечень полей таблицы uds_service
| Поле | Описание |
|---|---|
id | Идентификатор |
name | Наименование шаблона |
data_type | Тип шаблона |
data | Данные в формате pickle (устаревш.) |
comments | Комментарий к шаблону |
provider_id | Идентификатор поставщика ресурсов |
uuid | Уникальный идентификатор шаблона |
data_json | Данные в формате json |
Значения, которые может принимать параметр «data_type»
| Тип шаблона | Описание |
|---|---|
oVirtLinkedService | Шаблон «Связанный клон oVirt/RHEV» |
OVirtStaticService | Удалено в Termidesk версии 5.1. Шаблон «Статичная ВМ oVirt/RHEV» |
vmwareLinkedService | Шаблон «Связанный клон» VMWare |
VMwareFullService | Шаблон «Полный клон» VMWare |
VMmanagerStaticService | Удалено в Termidesk версии 5.1. Шаблон «Статичная ВМ VMmanager» |
VMmanagerImageService | Шаблон «ВМ из образа» VMmanager |
STALService | Шаблон «STAL Terminal Service» |
STALRemoteAppService | Шаблон «STAL Remote App Service» |
RDSService | Шаблон «RDS Terminal Service» |
RDSServiceAppService | Шаблон «RDS Remote App Service» |
pksvbrestLiveService | Шаблон «Связанный клон ВМ ПК СВ «БРЕСТ» |
pksvbrestSnapshotLiveService | Шаблон «Связанный клон базовой ВМ ПК СВ «БРЕСТ» на базе снапшота» |
pksvbrestFullLiveServiceV2 | Шаблон «Полный клон ВМ ПК СВ «БРЕСТ» |
OpenStackStaticInstance | Удалено в Termidesk версии 5.1. Шаблон «Статичная ВМ» |
openStackLiveService | Шаблон «ВМ из образа» |
RedVirtLinkedService | Шаблон «Связанный клон REDVirt» (доступен с версии 5.0) |
RedVirtStaticService | Удалено в Termidesk версии 5.1. Шаблон «Статичная ВМ REDVirt» (доступен с версии 5.0) |
ZVirtLinkedService | Шаблон «Связанный клон zVirt» (доступен с версии 5.0) |
ZVirtStaticService | Удалено в Termidesk версии 5.1. Шаблон «Статичная ВМ zVirt» (доступен с версии 5.0) |
IPMachinesService | Добавлено в Termidesk версии 5.1. Шаблон «Автономные машины» |
Диаграмма таблицы приведена на рисунке.
Диаграмма таблицы uds_service
