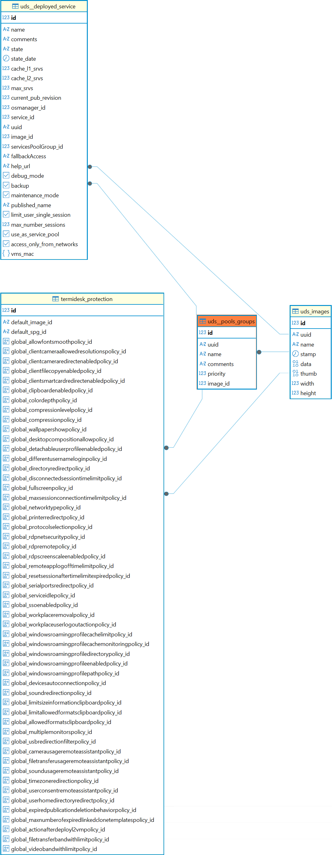
Таблица: uds__pools_groups
Назначение таблицы: хранение информации о созданных группах.
Перечень полей таблицы uds__pools_groups
| Поле | Описание |
|---|---|
id | Идентификатор |
uuid | Уникальный идентификатор |
name | Наименование группы |
comments | Комментарий для группы |
priority | Приоритет для группы (чем меньше число, тем выше приоритет) |
image_id | Изображение фонда виртуальных рабочих мест |
Диаграмма таблицы приведена на рисунке.
Диаграмма таблицы uds__pools_groups
