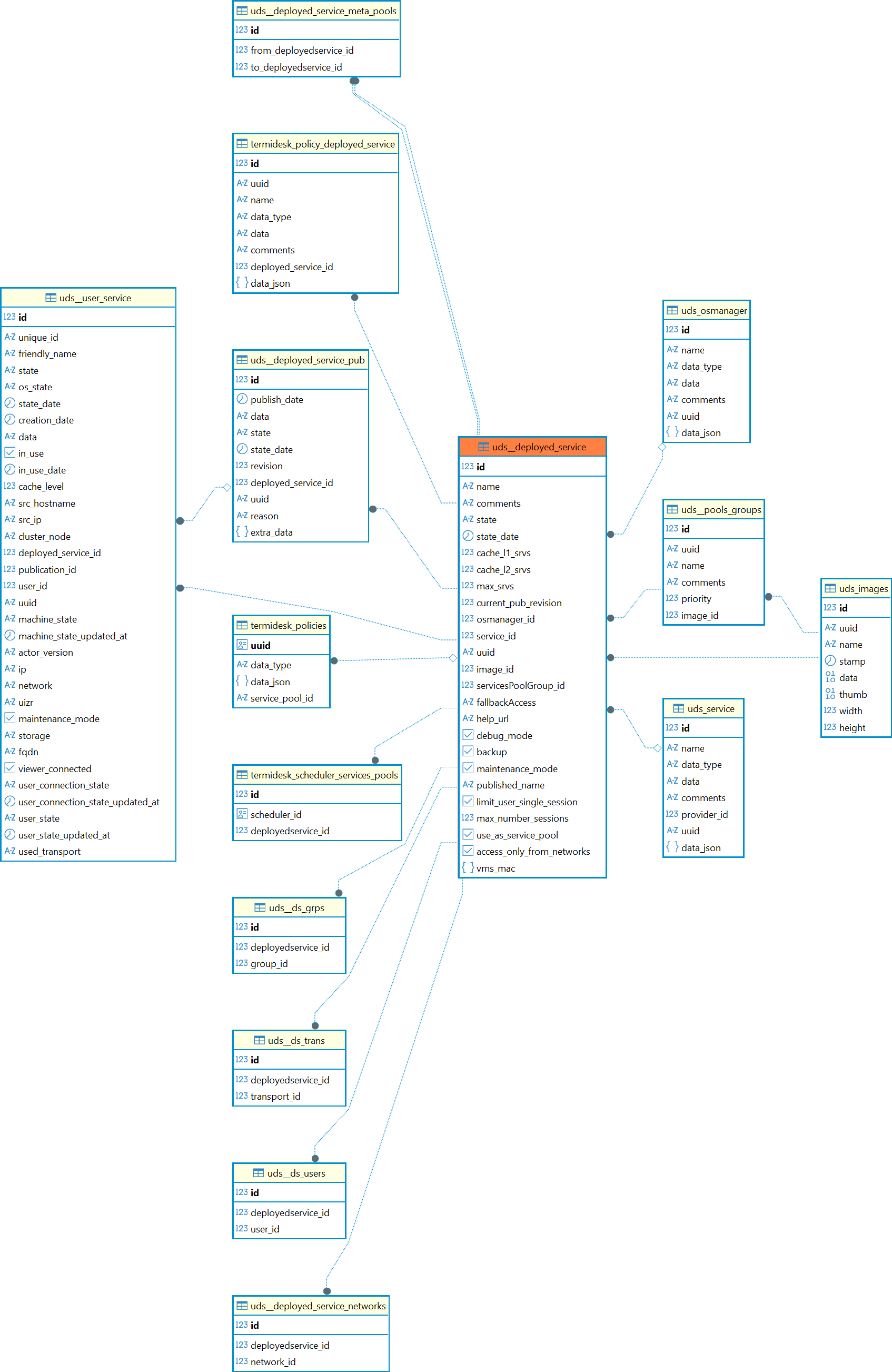
Таблица: uds__deployed_service
Назначение таблицы: хранение настроек фондов виртуальных рабочих мест. Используется для элементов, которые назначаются пользователю (например, виртуальных машин).
Перечень полей таблицы uds__deployed_service
| Поле | Описание |
|---|---|
id | Идентификатор |
name | Название фонда виртуальных рабочих мест |
comments | Комментарий к фонду виртуальных рабочих мест |
state | Состояние |
state_date | Дата последнего изменения состояния |
cache_l1_srvs | Параметр определяет, сколько виртуальных рабочих мест поддерживать наготове (запущенными) для быстрого подключения пользователей (кеш 1-го уровня) |
cache_l2_srvs | Параметр определяет, сколько виртуальных рабочих мест нужно поддерживать в спящем режиме для экономии ресурсов (кеш 2-го уровня) |
max_srvs | Максимальное количество виртуальных рабочих мест (назначенных пользователям и в кеше 1-го уровня), которые могут быть развернуты в фонде |
current_pub_revision | Текущая ревизия публикации |
osmanager_id | Идентификатор параметров гостевой ОС для виртуальных рабочих мест фонда |
service_id | Идентификатор шаблона фонда виртуальных рабочих мест |
uuid | Уникальный идентификатор фонда виртуальных рабочих мест |
image_id | Идентификатор изображения фонда виртуальных рабочих мест |
servicesPoolGroup_id | Группа фонда виртуальных рабочих мест |
fallbackAccess | Резервное действие по умолчанию для доступа |
help_url | URL для связи с поддержкой |
debug_mode | Включение режима отладки |
backup | Включить создание резервных копий |
maintenance_mode | Режим техобслуживания фонда виртуальных рабочих мест |
published_name | Добавлено в Termidesk версии 5.1. Имя публикации |
limit_user_single_session | Добавлено в Termidesk версии 6.0. Параметр ограничивает пользователей одним сеансом терминального сервера |
max_number_sessions | Добавлено в Termidesk версии 6.0. Параметр управляет количеством одновременных сеансов на терминальном сервере |
use_as_service_pool | Добавлено в Termidesk версии 6.0. Использование фонда как сервисного для «метапоставщика» |
access_only_from_networks | Добавлено в Termidesk версии 6.0. Параметр управляет доступом пользователей из связанных сетей |
vms_mac | Добавлено в Termidesk версии 6.0. MAC-адрес ВМ |
Значения, которые может принимать параметр «state»
| Состояние | Описание |
|---|---|
| A | Активный |
| R | Ожидание удаления |
| S | Удалено |
| M | Удаление |
Диаграмма таблицы приведена на рисунке.
Диаграмма таблицы uds__deployed_service
