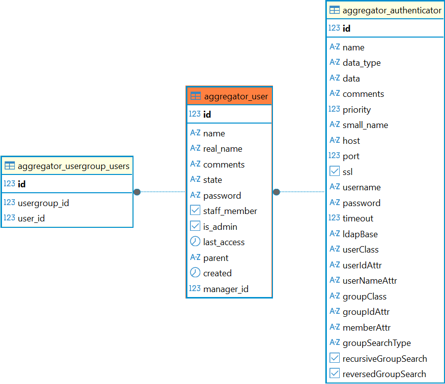
Таблица: aggregator_user
Таблица добавлена в Termidesk версии 6.0.
Назначение таблицы: хранение информации о пользователе с привязкой к домену аутентификации.
Перечень полей таблицы aggregator_user
| Поле | Описание |
|---|---|
id | Идентификатор |
name | Имя пользователя |
real_name | Реальное имя пользователя |
comments | Комментарий |
state | Состояние аккаунта |
password | Пароль (только для специальных аутентификаторов) |
staff_member | Флаг, является ли пользователь персоналом |
is_admin | Флаг, является ли пользователь администратором |
last_access | Последний вход пользователя |
parent | Родительский объект |
created | Дата создания |
manager_id | Идентификатор домена аутентификации |
Диаграмма таблицы aggregator_user
