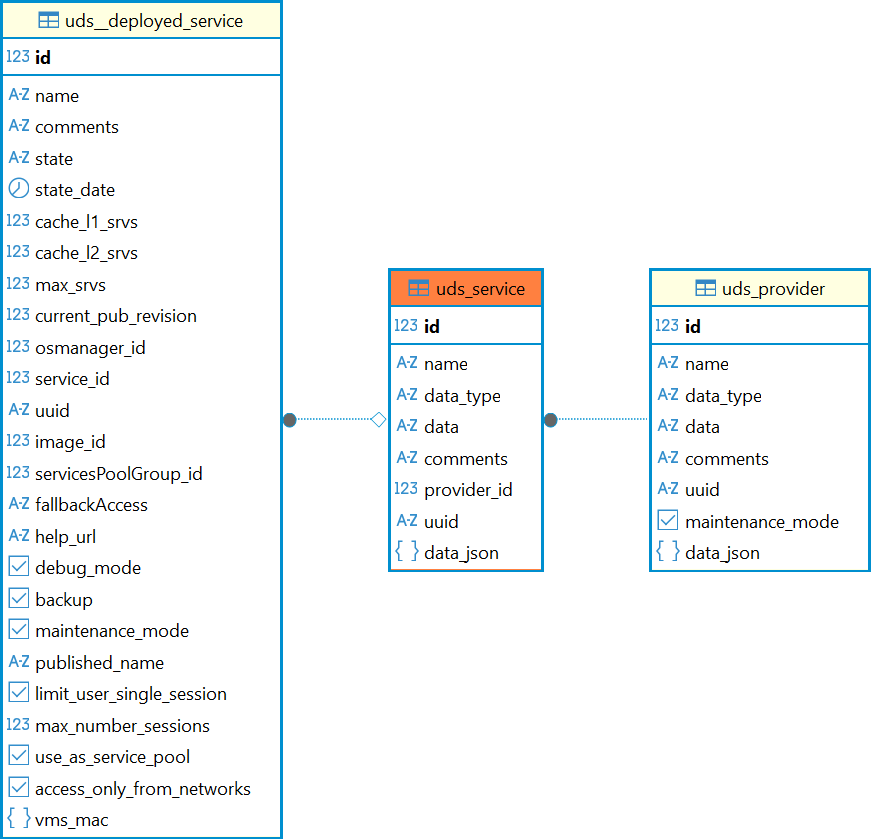
Справочный центр Termidesk Администратору База данных Termidesk Структура базы данных Таблицы Current: Таблица: uds_service PDF Download PDF Download page Таблица: uds_service. Current page All pages Таблица: uds_service Назначение таблицы: хранит данные о шаблонах виртуальных рабочих мест. Перечень полей таблицы uds_serviceПолеОписаниеidИдентификаторnameНаименование шаблонаdata_typeТип шаблонаdataДанные в формате pickle (устаревш.)commentsКомментарий к шаблонуprovider_idИдентификатор поставщика ресурсовuuidУникальный идентификатор шаблонаdata_jsonДанные в формате jsonЗначения, которые может принимать параметр «data_type»Тип шаблонаОписаниеoVirtLinkedServiceШаблон «Связанный клон oVirt/RHEV»OVirtStaticService Удалено в Termidesk версии 5.1. Шаблон «Статичная ВМ oVirt/RHEV» vmwareLinkedServiceШаблон «Связанный клон» VMWareVMwareFullServiceШаблон «Полный клон» VMWareVMmanagerStaticService Удалено в Termidesk версии 5.1. Шаблон «Статичная ВМ VMmanager»VMmanagerImageServiceШаблон «ВМ из образа» VMmanagerSTALServiceШаблон «STAL Terminal Service»STALRemoteAppServiceШаблон «STAL Remote App Service»RDSServiceШаблон «RDS Terminal Service»RDSServiceAppServiceШаблон «RDS Remote App Service»pksvbrestLiveServiceШаблон «Связанный клон ВМ ПК СВ «БРЕСТ»pksvbrestSnapshotLiveServiceШаблон «Связанный клон базовой ВМ ПК СВ «БРЕСТ» на базе снапшота»pksvbrestFullLiveServiceV2Шаблон «Полный клон ВМ ПК СВ «БРЕСТ»OpenStackStaticInstance Удалено в Termidesk версии 5.1. Шаблон «Статичная ВМ» openStackLiveServiceШаблон «ВМ из образа»RedVirtLinkedServiceШаблон «Связанный клон REDVirt» (доступен с версии 5.0)RedVirtStaticService Удалено в Termidesk версии 5.1. Шаблон «Статичная ВМ REDVirt» (доступен с версии 5.0)ZVirtLinkedServiceШаблон «Связанный клон zVirt» (доступен с версии 5.0)ZVirtStaticService Удалено в Termidesk версии 5.1. Шаблон «Статичная ВМ zVirt» (доступен с версии 5.0)IPMachinesService Добавлено в Termidesk версии 5.1. Шаблон «Автономные машины»Диаграмма таблицы приведена на рисунке.Диаграмма таблицы uds_service ×