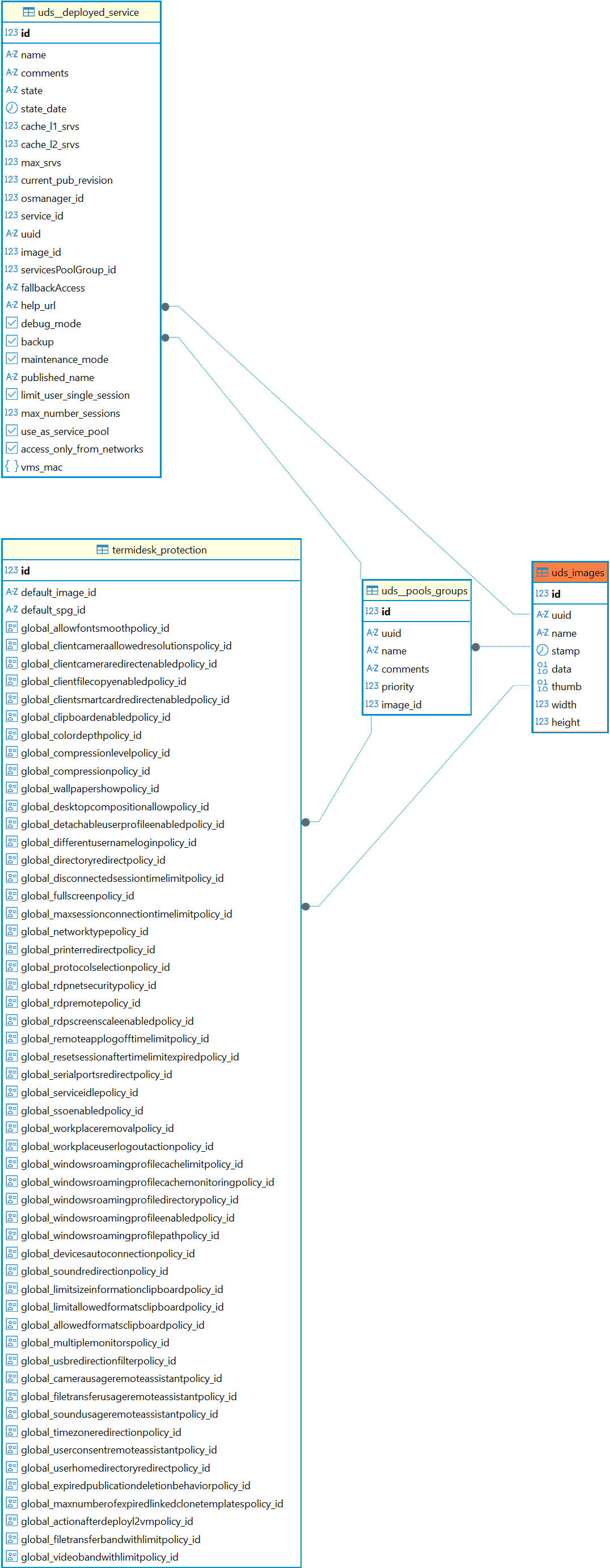
Справочный центр Termidesk Администратору База данных Termidesk Структура базы данных Таблицы Current: Таблица: uds_images PDF Download PDF Download page Таблица: uds_images. Current page All pages Таблица: uds_images Назначение таблицы: хранение информации о небольших изображениях. Перечень полей таблицы uds_imagesПолеОписаниеidИдентификаторuuidУникальный идентификатор изображенияnameНаименование изображенияstampДата созданияdataДанные изображенияthumbДанные миниатюры изображенияwidthШирина изображенияheightВысота изображенияДиаграмма таблицы приведена на рисунке.Диаграмма таблицы uds_images ×