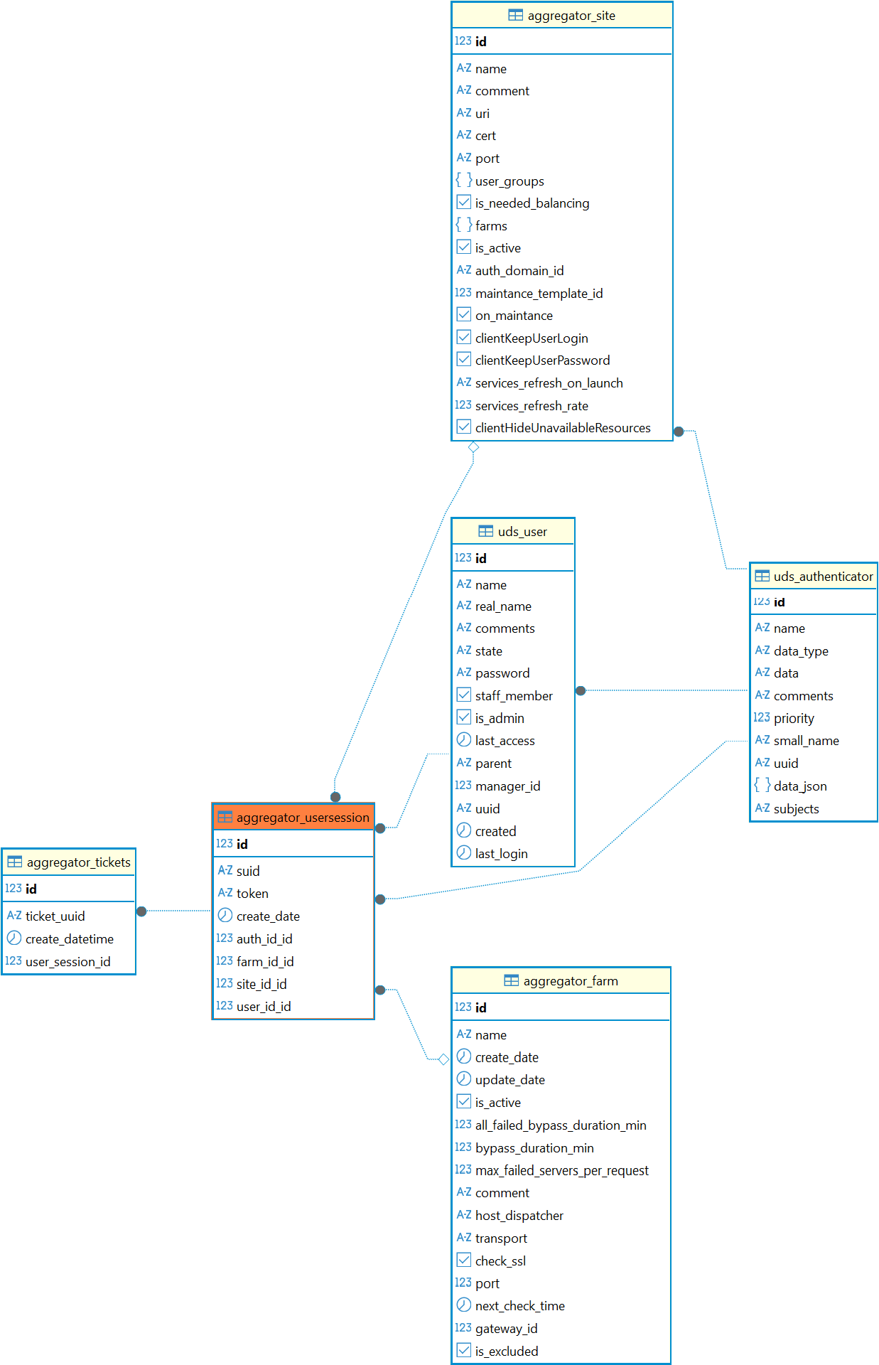
Справочный центр Termidesk Администратору База данных Termidesk Структура базы данных Таблицы Current: Таблица: aggregator_usersession PDF Download PDF Download page Таблица: aggregator_usersession. Current page All pages Таблица: aggregator_usersession Таблица добавлена в Termidesk версии 6.0. Назначение таблицы: хранение информации о пользовательских сессиях. Перечень полей таблицы aggregator_usersessionПолеОписаниеidИдентификаторsuidИдентификатор пользовательской сессииtokenТокенcreate_dateДата созданияauth_id_idИдентификатор домена аутентификацииfarm_id_idИдентификатор фермыsite_id_idИдентификатор сайтаuser_id_idИдентификатор пользователя Диаграмма таблицы aggregator_usersession ×