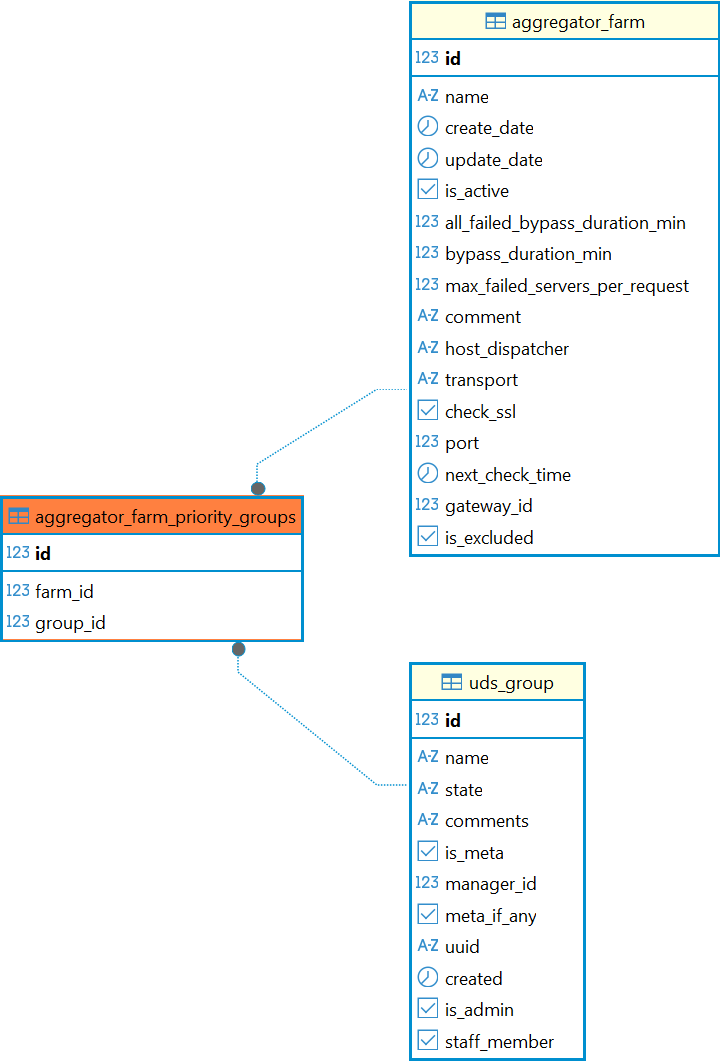
Справочный центр Termidesk Администратору База данных Termidesk Структура базы данных Таблицы Current: Таблица: aggregator_farm_priority_groups PDF Download PDF Download page Таблица: aggregator_farm_priority_groups. Current page All pages Таблица: aggregator_farm_priority_groups Таблица добавлена в Termidesk версии 6.0. Назначение таблицы: хранение данных о связи групп и ферм, к которым они относятся. Перечень полей таблицы aggregator_farm_priority_groupsПолеОписаниеidИдентификаторfarm_idИдентификатор фермыgroup_idИдентификатор группы Диаграмма таблицы aggregator_farm_priority_groups ×