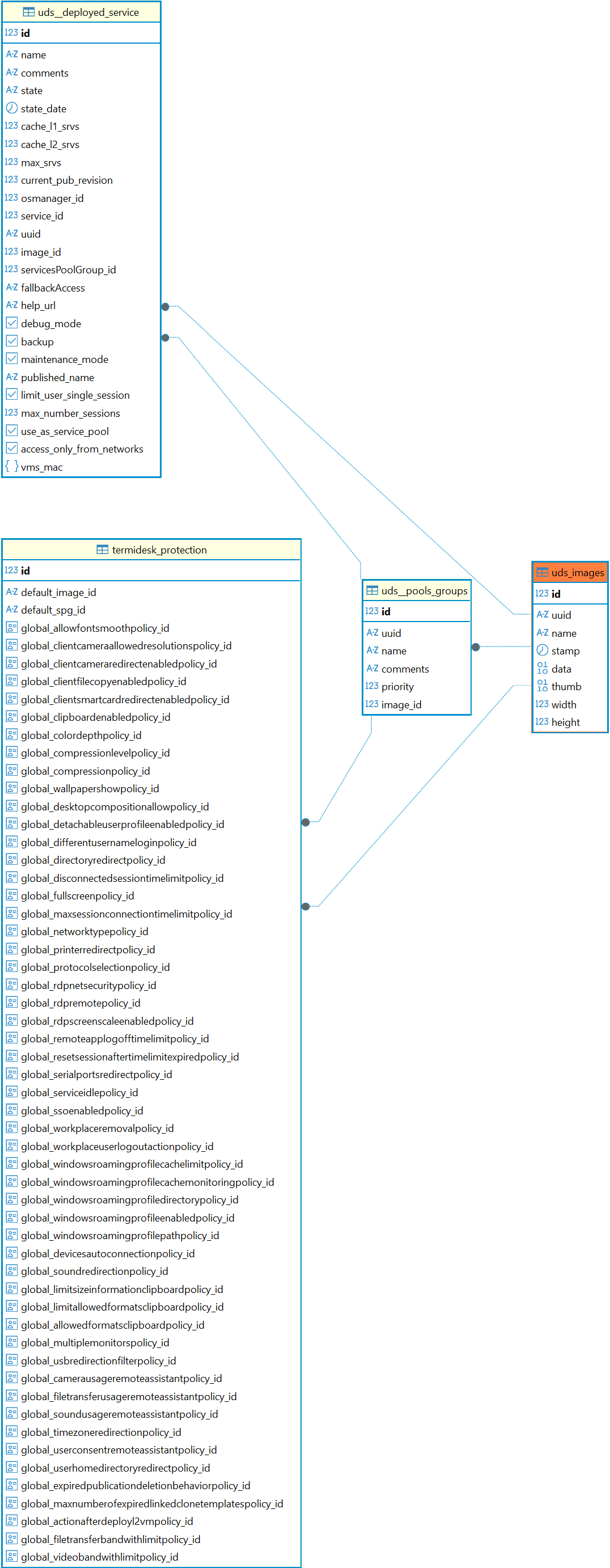
Назначение таблицы: хранение информации о небольших изображениях.

Перечень полей таблицы uds_images
ПолеОписание
idИдентификатор
uuidУникальный идентификатор изображения
nameНаименование изображения
stampДата создания
dataДанные изображения
thumbДанные миниатюры изображения
widthШирина изображения
heightВысота изображения

Диаграмма таблицы приведена на рисунке.

Диаграмма таблицы uds_images