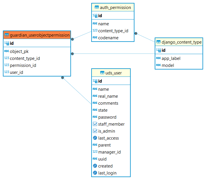
Справочный центр Termidesk Администратору База данных Termidesk Структура базы данных Таблицы Current: Таблица: guardian_userobjectpermission PDF Download PDF Download page Таблица: guardian_userobjectpermission. Current page All pages Таблица: guardian_userobjectpermission Назначение таблицы: хранение данных о пользовательских разрешениях к объектам. Перечень полей таблицы guardian_userobjectpermissionПолеОписаниеidИдентификаторobject_pkЗначение первичного ключа экземпляра целевой модели content_type_idИдентификатор таблицы (модели), на которую ссылается целевое разрешениеpermission_idИдентификатор разрешенияuser_idИдентификатор пользователяДиаграмма таблицы приведена на рисунке.Диаграмма таблицы guardian_userobjectpermission ×