Таблица добавлена в Termidesk версии 6.0.

Назначение таблицы: хранение информации о пользователе с привязкой к домену аутентификации.

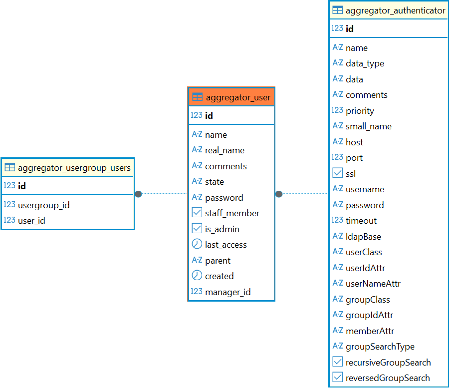
Перечень полей таблицы aggregator_user
ПолеОписание
idИдентификатор
nameИмя пользователя
real_nameРеальное имя пользователя
commentsКомментарий
stateСостояние аккаунта
passwordПароль (только для специальных аутентификаторов)
staff_memberФлаг, является ли пользователь персоналом
is_adminФлаг, является ли пользователь администратором
last_accessПоследний вход пользователя
parentРодительский объект
createdДата создания
manager_idИдентификатор домена аутентификации

Диаграмма таблицы aggregator_user