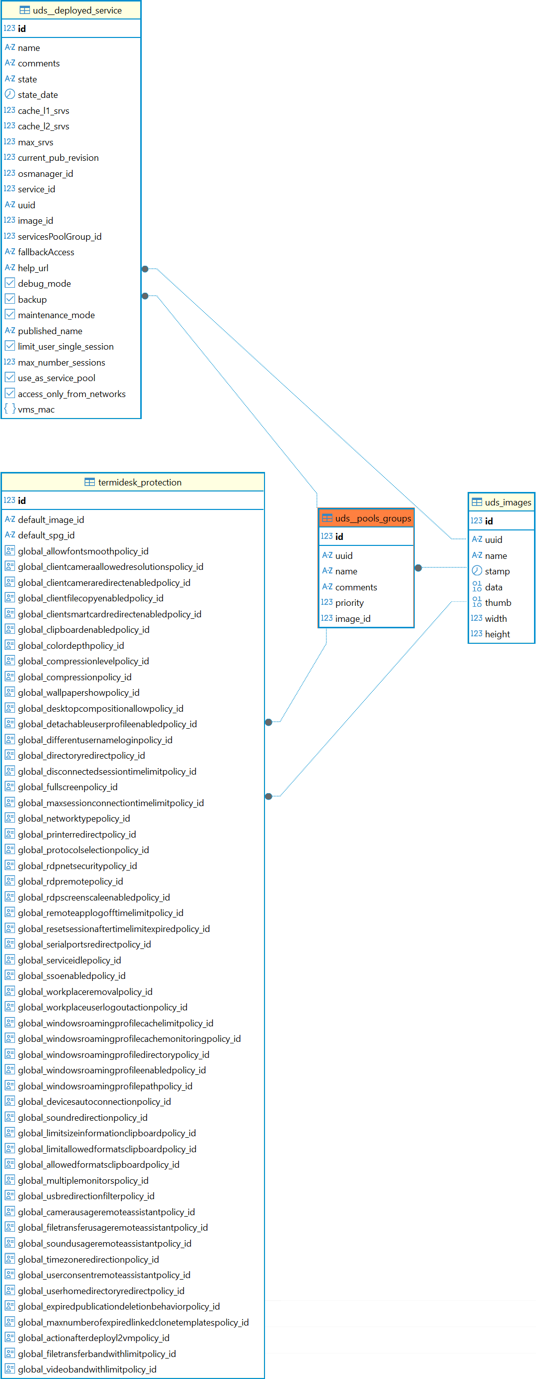
Справочный центр Termidesk Администратору База данных Termidesk Структура базы данных Таблицы Current: Таблица: uds__pools_groups PDF Download PDF Download page Таблица: uds__pools_groups. Current page All pages Таблица: uds__pools_groups Назначение таблицы: хранение информации о созданных группах. Перечень полей таблицы uds__pools_groupsПолеОписаниеidИдентификаторuuidУникальный идентификаторnameНаименование группыcommentsКомментарий для группыpriorityПриоритет для группы (чем меньше число, тем выше приоритет)image_idИзображение фонда виртуальных рабочих местДиаграмма таблицы приведена на рисунке.Диаграмма таблицы uds__pools_groups ×