Таблица добавлена в Termidesk версии 6.0.

Назначение таблицы: хранение информации о пользовательских сессиях.

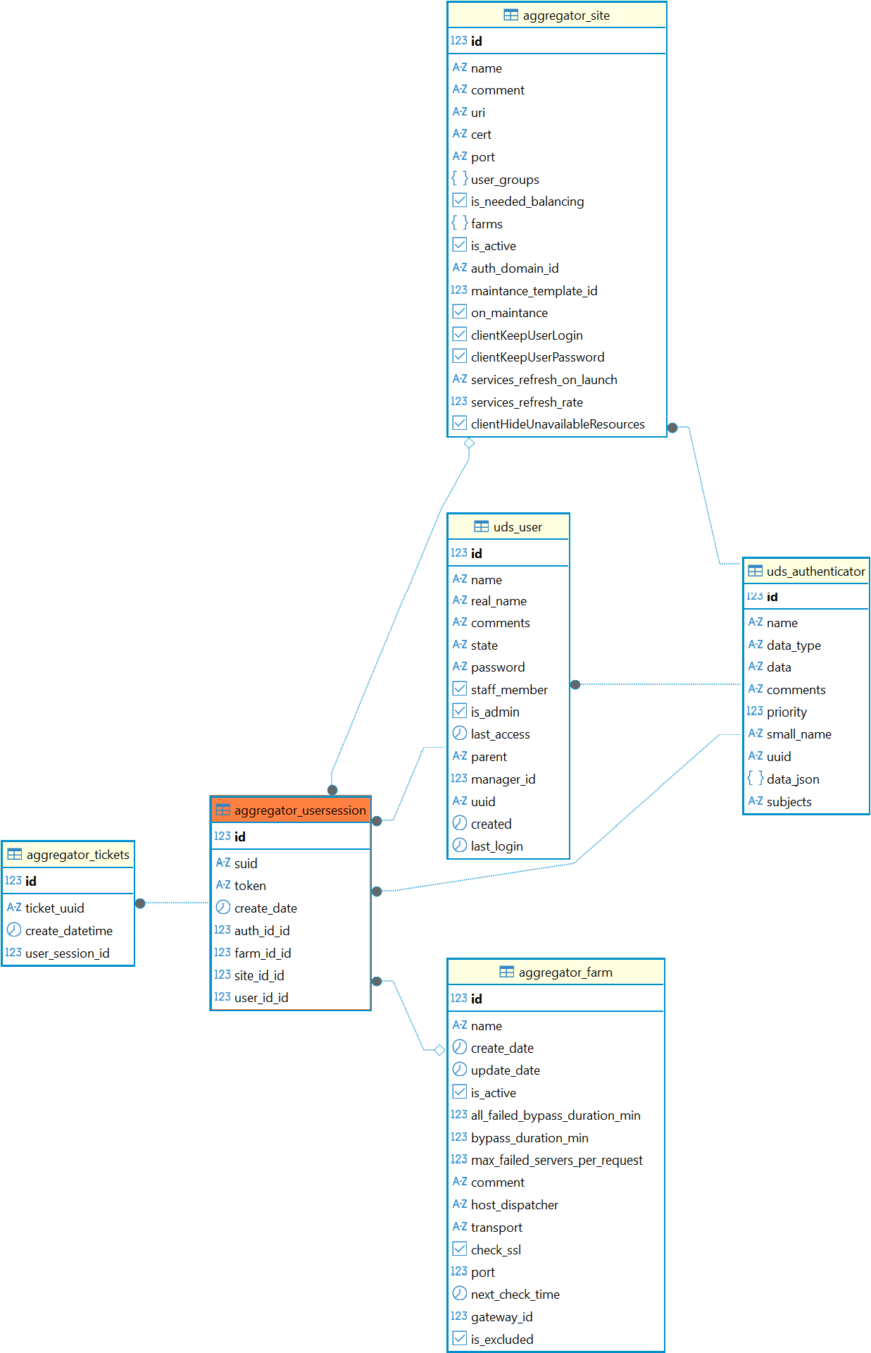
Перечень полей таблицы aggregator_usersession
ПолеОписание
idИдентификатор
suidИдентификатор пользовательской сессии
tokenТокен
create_dateДата создания
auth_id_idИдентификатор домена аутентификации
farm_id_idИдентификатор фермы
site_id_idИдентификатор сайта
user_id_idИдентификатор пользователя

Диаграмма таблицы aggregator_usersession