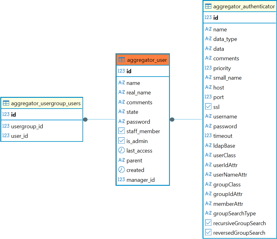
Справочный центр Termidesk Администратору База данных Termidesk Структура базы данных Таблицы Current: Таблица: aggregator_user PDF Download PDF Download page Таблица: aggregator_user. Current page All pages Таблица: aggregator_user Таблица добавлена в Termidesk версии 6.0. Назначение таблицы: хранение информации о пользователе с привязкой к домену аутентификации. Перечень полей таблицы aggregator_userПолеОписаниеidИдентификаторnameИмя пользователяreal_nameРеальное имя пользователяcommentsКомментарийstateСостояние аккаунтаpasswordПароль (только для специальных аутентификаторов)staff_memberФлаг, является ли пользователь персоналомis_adminФлаг, является ли пользователь администраторомlast_accessПоследний вход пользователяparentРодительский объектcreatedДата созданияmanager_idИдентификатор домена аутентификации Диаграмма таблицы aggregator_user ×