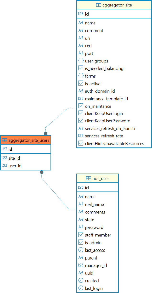
Справочный центр Termidesk Администратору База данных Termidesk Структура базы данных Таблицы Current: Таблица: aggregator_site_users PDF Download PDF Download page Таблица: aggregator_site_users. Current page All pages Таблица: aggregator_site_users Таблица добавлена в Termidesk версии 6.0. Назначение таблицы: хранение данных о связи сайтов и пользователей, к которым они относятся. Перечень полей таблицы aggregator_site_usersПолеОписаниеidИдентификаторsite_idИдентификатор сайтаuser_idИдентификатор пользователя Диаграмма таблицы aggregator_site_users ×