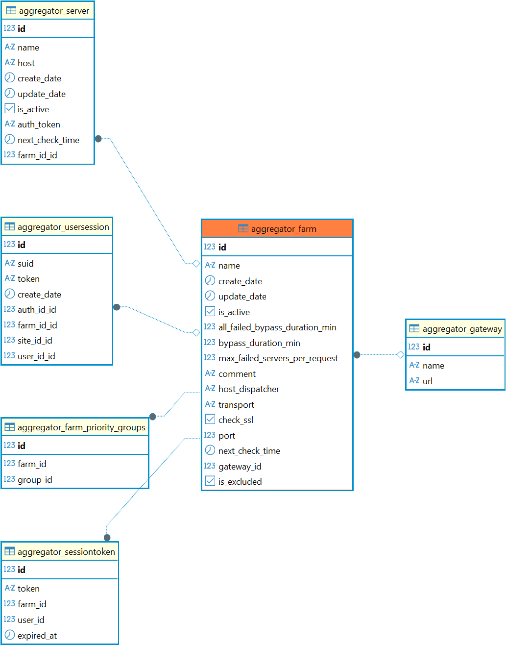
Справочный центр Termidesk Администратору База данных Termidesk Структура базы данных Таблицы Current: Таблица: aggregator_farm PDF Download PDF Download page Таблица: aggregator_farm. Current page All pages Таблица: aggregator_farm Таблица добавлена в Termidesk версии 6.0. Назначение таблицы: хранение информации о фермах. Перечень полей таблицы aggregator_farmПолеОписаниеidИдентификаторnameНаименование фермыcreate_dateДата созданияupdate_dateДата последнего обновленияis_activeФлаг, определяет активность фермыall_failed_bypass_duration_minВремя (в минутах), по истечении которого ферма считается неактивной, если она не подтверждает свое активное состояниеbypass_duration_minПериодичность опроса фермы (в минутах) для подтверждения ее активностиmax_failed_servers_per_requestКоличество неактивных узлов для признания фермы неактивнойcommentКомментарий к фермеhost_dispatcherIP-адрес или FQDN «Универсального диспетчера»transportПротокол, по которому будет происходить подключение к узлуcheck_sslФлаг, управляющий проверкой валидности SSL-сертификатаportПорт для подключения по протоколу, казанному в параметре transportnext_check_timeВремя следующего опроса фермыgateway_idИдентификатор «Шлюза»is_excludedФлаг, управляющий состоянием фермы Диаграмма таблицы aggregator_farm ×