Назначение таблицы: хранит данные о шаблонах виртуальных рабочих мест.

Перечень полей таблицы uds_service
ПолеОписание
idИдентификатор
nameНаименование шаблона
data_typeТип шаблона
dataДанные в формате pickle (устаревш.)
commentsКомментарий к шаблону
provider_idИдентификатор поставщика ресурсов
uuidУникальный идентификатор шаблона
data_jsonДанные в формате json
Значения, которые может принимать параметр «data_type»
Тип шаблонаОписание
oVirtLinkedServiceШаблон «Связанный клон oVirt/RHEV»
OVirtStaticService

Удалено в Termidesk версии 5.1.

Шаблон «Статичная ВМ oVirt/RHEV» 

vmwareLinkedServiceШаблон «Связанный клон» VMWare
VMwareFullServiceШаблон «Полный клон» VMWare
VMmanagerStaticService

Удалено в Termidesk версии 5.1.

Шаблон «Статичная ВМ VMmanager»

VMmanagerImageServiceШаблон «ВМ из образа» VMmanager
STALServiceШаблон «STAL Terminal Service»
STALRemoteAppServiceШаблон «STAL Remote App Service»
RDSServiceШаблон «RDS Terminal Service»
RDSServiceAppServiceШаблон «RDS Remote App Service»
pksvbrestLiveServiceШаблон «Связанный клон ВМ ПК СВ «БРЕСТ»
pksvbrestSnapshotLiveServiceШаблон «Связанный клон базовой ВМ ПК СВ «БРЕСТ» на базе снапшота»
pksvbrestFullLiveServiceV2Шаблон «Полный клон ВМ ПК СВ «БРЕСТ»
OpenStackStaticInstance

Удалено в Termidesk версии 5.1.

Шаблон «Статичная ВМ» 

openStackLiveServiceШаблон «ВМ из образа»
RedVirtLinkedServiceШаблон «Связанный клон REDVirt» (доступен с версии 5.0)
RedVirtStaticService

Удалено в Termidesk версии 5.1.

Шаблон «Статичная ВМ REDVirt»  (доступен с версии 5.0)

ZVirtLinkedServiceШаблон «Связанный клон zVirt» (доступен с версии 5.0)
ZVirtStaticService

Удалено в Termidesk версии 5.1.

Шаблон «Статичная ВМ zVirt»  (доступен с версии 5.0)

IPMachinesService

Добавлено в Termidesk версии 5.1.

Шаблон «Автономные машины»

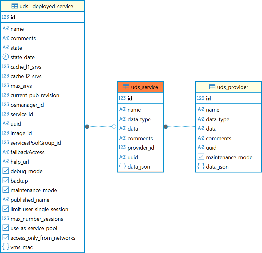
Диаграмма таблицы приведена на рисунке.

Диаграмма таблицы uds_service