Таблица добавлена в Termidesk версии 6.0.

Назначение таблицы: хранение данных о связи сайтов и пользователей, к которым они относятся.

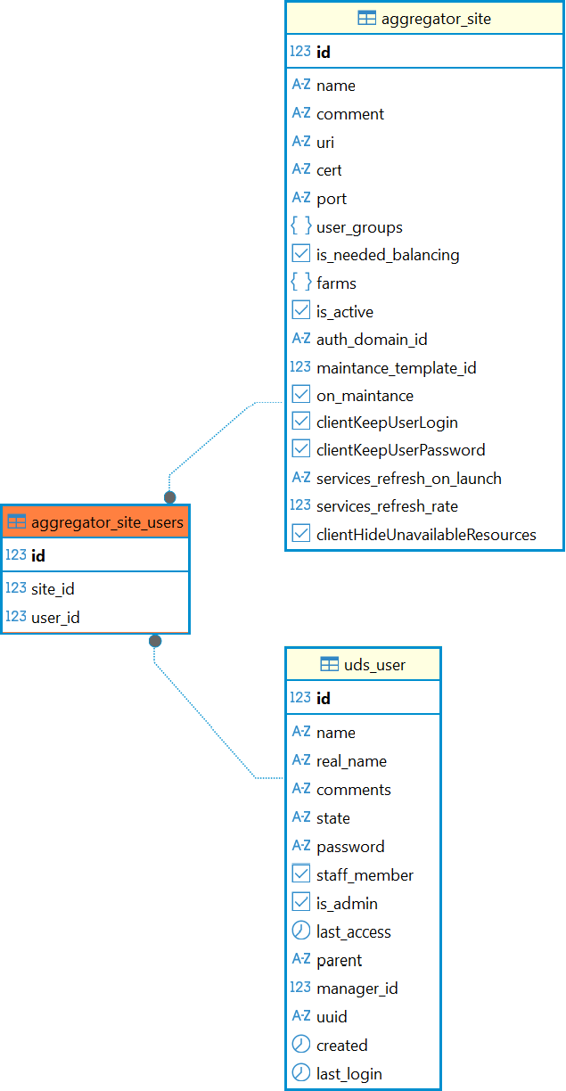
Перечень полей таблицы aggregator_site_users
ПолеОписание
idИдентификатор
site_idИдентификатор сайта
user_idИдентификатор пользователя

Диаграмма таблицы aggregator_site_users