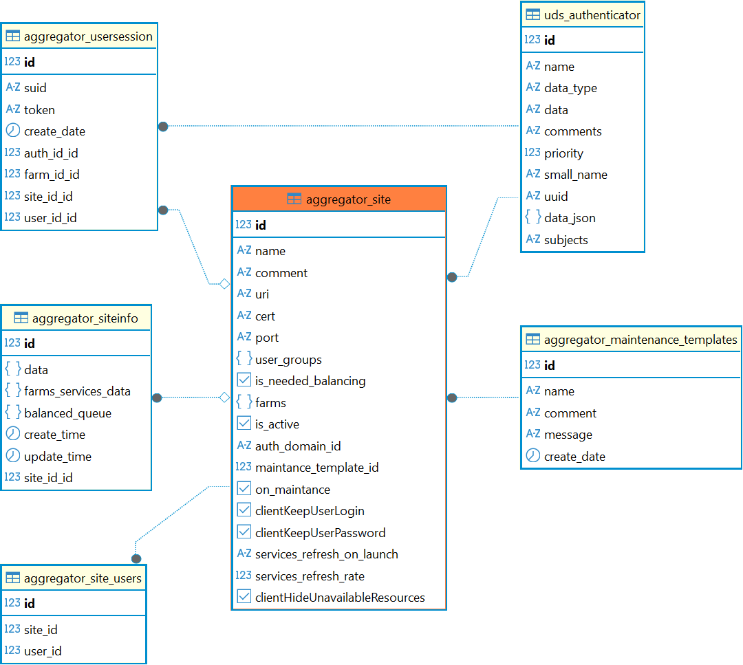
Справочный центр Termidesk Администратору База данных Termidesk Структура базы данных Таблицы Current: Таблица: aggregator_site PDF Download PDF Download page Таблица: aggregator_site. Current page All pages Таблица: aggregator_site Таблица добавлена в Termidesk версии 6.0. Назначение таблицы: хранение данных о сайтах. Перечень полей таблицы aggregator_siteПолеОписаниеidИдентификаторnameНаименование сайтаcommentКомментарий к сайтуuriURI-адрес начальной страницы для входа на сайтcertПуть к сертификатуportПорт для подключения к сайтуuser_groupsГруппа пользователей домена аутентификацииis_needed_balancingФлаг, определяет участие сайта в балансировкеfarmsСписок ферм, которым назначен сайтis_activeФлаг, определяет активность сайтаauth_domain_idИдентификатор домена аутентификацииmaintance_template_idИдентификатор шаблона техобслуживанияon_maintanceФлаг, определяет состояние техобслуживания сайтаclientKeepUserLoginФлаг, управляет сохранением имени пользователя в «Клиенте» при подключении к «Агрегатору»clientKeepUserPasswordФлаг, управляет сохранением пароля пользователя в компоненте «Клиент» при подключении к «Агрегатору»services_refresh_on_launchФлаг, управляет обновлением списка ресурсовservices_refresh_rateПериодичность (в секундах), с которой будет происходить обновление списка ресурсов в интерфейсе «Клиента»clientHideUnavailableResourcesФлаг, управляет сокрытием недоступных ресурсов при подключении пользователя к «Агрегатору» Диаграмма таблицы aggregator_site ×