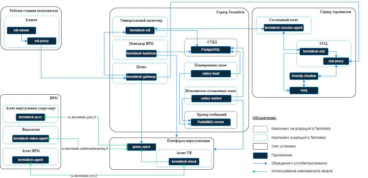
Схема взаимодействия компонентов и приложений
Схема взаимодействия компонентов Termidesk и приложений представлена на
рисунке
.